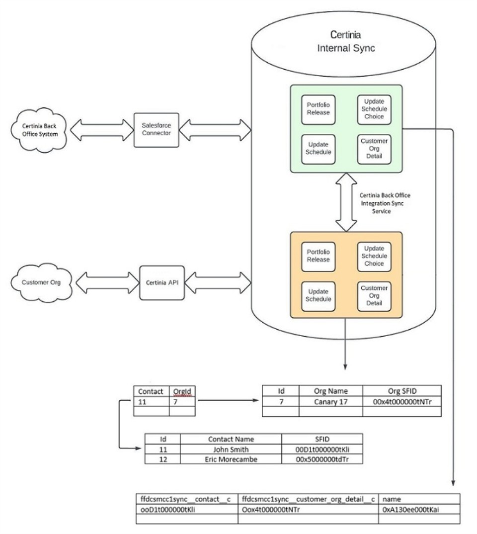
Object Field Data Flow Between the Certinia Back Office System and Update Schedules

A Salesforce connector and a CertiniaAPIClosed Application Programming Interface sync field data between Certinia back office objects and the System Administration Workspace update schedules.

Note:

To enable the sync of data between the Certinia back office system and the major update schedules component of the System Administration Workspace, the following third-party website URL must be active in your org remote site settings:
https://smc-api.prod.internal.smc.certinia.com

You might get a prompt during the installation of FDN Workspace to grant access to this website. You can also ensure this remote site URL is active by navigating to Setup|Security|Remote Site Settings and ensure the https://smc-api.prod.internal.smc.certinia.com Remote Site URL Active checkbox is selected.

The internal integration service ensures, for a given customer account and a related customer org dataset, and an available portfolio release and the update schedule choice made for that release, that the correct update schedule information is displayed in the System Administration Workspace major update schedule.

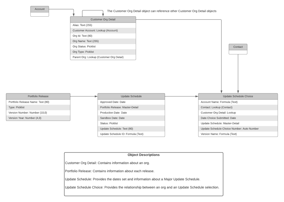
The following illustration shows the relationships between the Certinia back office system objects that provide the field data for the System Administration Workspace major update schedules.

The following illustration shows where the Certinia back office field data displays in the major update schedules page of the System Administration Workspace.